Screen shots

The KITe UHD Authoring Suite user interface is divided into several separate elements, that allows you to quickly and conveniently enter all the data in the process of creating a BD.
1. UHD BD Mux mode selection allows you to select the appropriate Mux mode for UHD BD:
2. Advanced options for advanced users, allows to track special events and enable high efficient mux mode:
3. Import BD is a well known unique BD Reauthor technology already built-in in KITe UHD Authoring Suite. Now with UHD demux mode:
4. Log messages will show the current Mux state or error description in case of any problems:
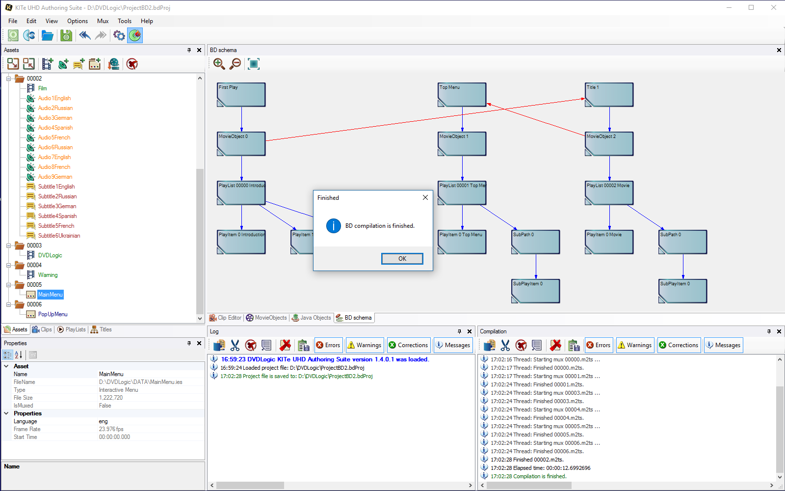
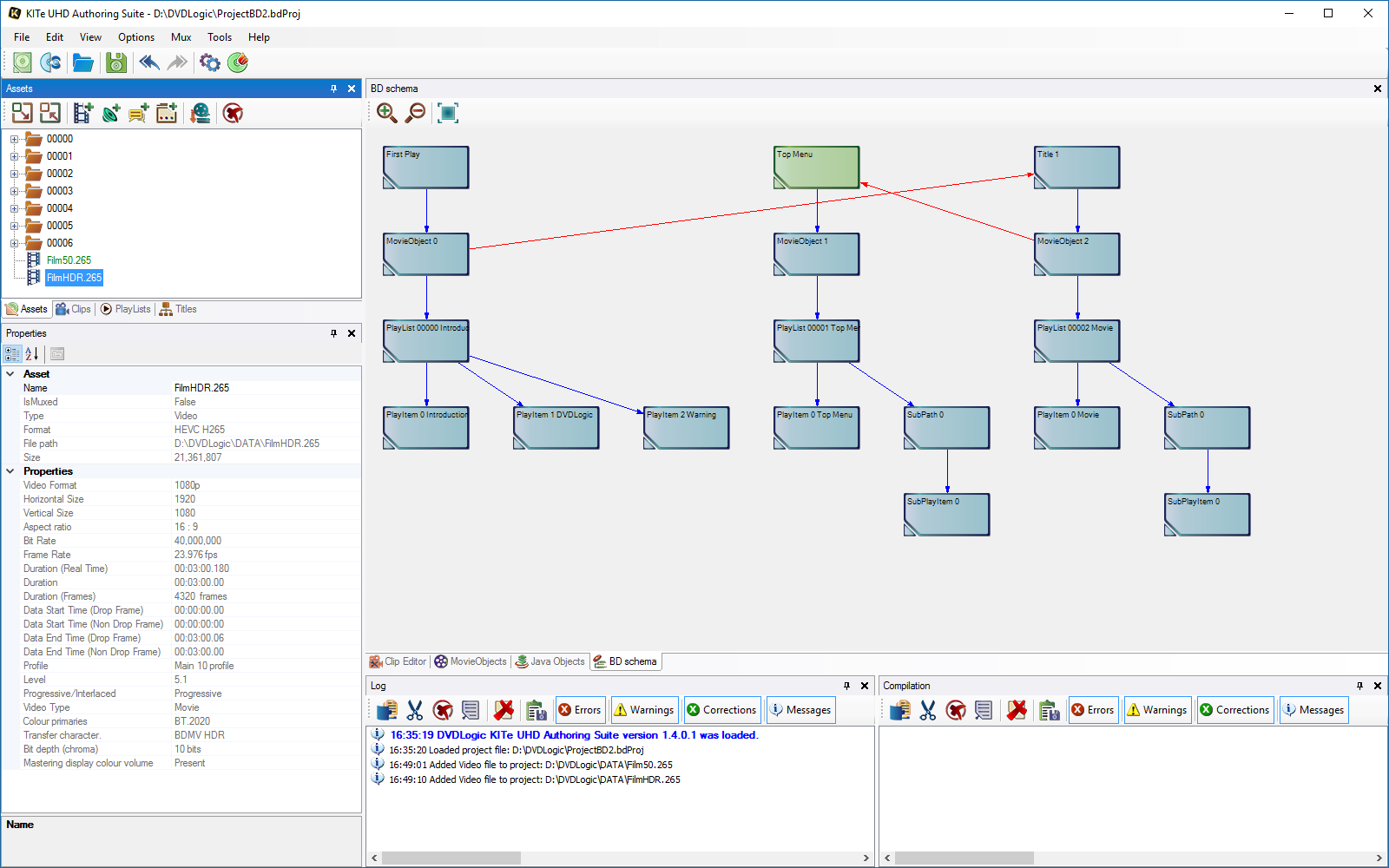
5. BD schema is a visualization of all main elements of BD. It helps you to see the whole picture on one panel:
6. HDMV commands editor allows you to write HDMV commands, control PSR and GPR, adds flexibility:
7. Clip editor allows you to access the Clip properties and all its streams, types, languages, and duration:
8. PlayLists - allows you to easily change any PlayList field or check where it is on BD Schema:
9. PlayItem - allows you to change PlayItem fields or any additional content of PlayList, like SubPath or SubPlayItems:
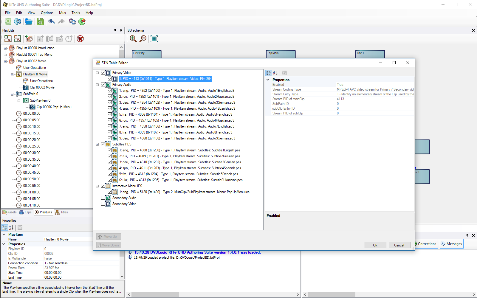
10. STN Table Editor allows to adjust streams according to your needs for every PlayItem:
11. Titles interconnections are the most important part of every Blu-ray:
12. Assets are building bricks of every Blu-ray:
13. Muxing - KITe muxes all using several high priority threads, so your processor work with the most efficient way to save your time:
14. Video properties provide confidence in the correctness of the video:
15. IG Editor allows you to create any HDMV Interactive menu from scratch:
16. IG Editor — edit and change graphic or commands in existent menu easily:
17. IG Editor — well known tool for BD menu creation that already in use with more then hundreds of companies:
18. IG Editor now goes to the next level. Use it for UHD BD menu creation!